Welcome to our FTP Training Page

FTP stands for File Transfer Protocol, and this is the Internet standard for moving large files around.
Using FTP lets you send us high-resolution photos and other large files without having them squashed by Facebook, or exceeding file size limitations of email. This is a much more secure option than using File Sharing Apps such as Dropbox. You can ask Paris Hilton how secure cloud based apps are.
To use FTP, you will need an FTP client (app) and a User Login.
For desktop use, we recommend Filezilla, a free FTP software available for MAC, Windows, or UNIX. You can download a version for your computer for free at https://filezilla-project.org/download.php?show_all=1
Phone users should look for free FTP in your app store to suit your phone, all platforms have many free FTP apps, although some are likely to be ad supported.
There are also web-based FTP clients, although these are normally not recommended as they pass our data through someone else's control.
You will need to contact Frosty for an FTP login. Most users will get their own private FTP folder on the Louisiana Biker server, which only Frosty and the User can access, to send files back and forth. You will not have access to any other files, so you can't accidentally delete or overwrite something critical, and no one else can access the files you send.
For occasional users, we have a common FTP folder that multiple FTP users can access, but the password is reset often to keep old users out. I named this "dropbox" but it is unrelated and unconnected to the horrible Dropbox service.
Once you have an FTP Client and user account, open it up. You will need your User name, Password, the FTP Server name, and some FTP clients may require you to enter a port number, which will be 22. After you have logged in the first time, Filezilla saves your User info, and you can use the Quickconnect button.
This is the log in screen for Filezilla:



Once you log in, you will see your local files in the window on the left side, and the right side window will be your folder on the FTP Server.



Just browse for the files you want to upload on the left hand side, and drag them across to the right.
It is recommended that you keep all files from an event in a local folder, and drag the whole folder to the right at once. For example, if you go to a bike night, keep all the pictures and the article in whatever format you use in a folder named "Bike Night" or something. You may want to include location or date as well, such as "Cajun Harley Bike Night Feb 15".
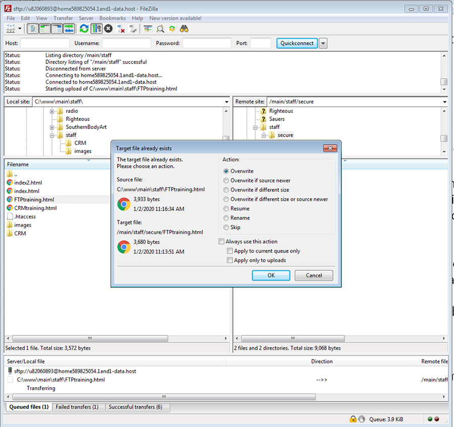
If you try to upload a file with the same name as a file that already exists in your FTP folder, you will get a pop-up warning. This is common when you are updating an article. If you know you are sending up a newer version, just select "Overwrite". If this was unexpected, you may want to rename your file to be safe.



That's really all there is to it, FTP is very simple and secure, and it allows complex files to be transferred without corruption.
If you require a FTP login, or need to have you password reset, send an email to frosty@louisianabiker.com.

Return to Louisiana Biker Magazine Home page